Go Concurrency Patterns: Context
深度解密Go语言之context
context
what: 可以理解为一个特殊的局部变量;
- 存取变量是 线程安全;
- 可以传递阻塞/取消信号;
使用场景: 需要在多个协程里传递变量,信号;
举例说明:
- api handle:
context: cancel a batch of g; pass value to specify-scoped of g;
channel: share data between g
select: receive/send data from/to mutiple channel;
cancel or pass data;
what: go 提供的线程安全的共享信号和变量
相比全局变量:
- block a group of goroutine
- thread safe
1
2
3
4
5
6
7
8
9
10
11
|
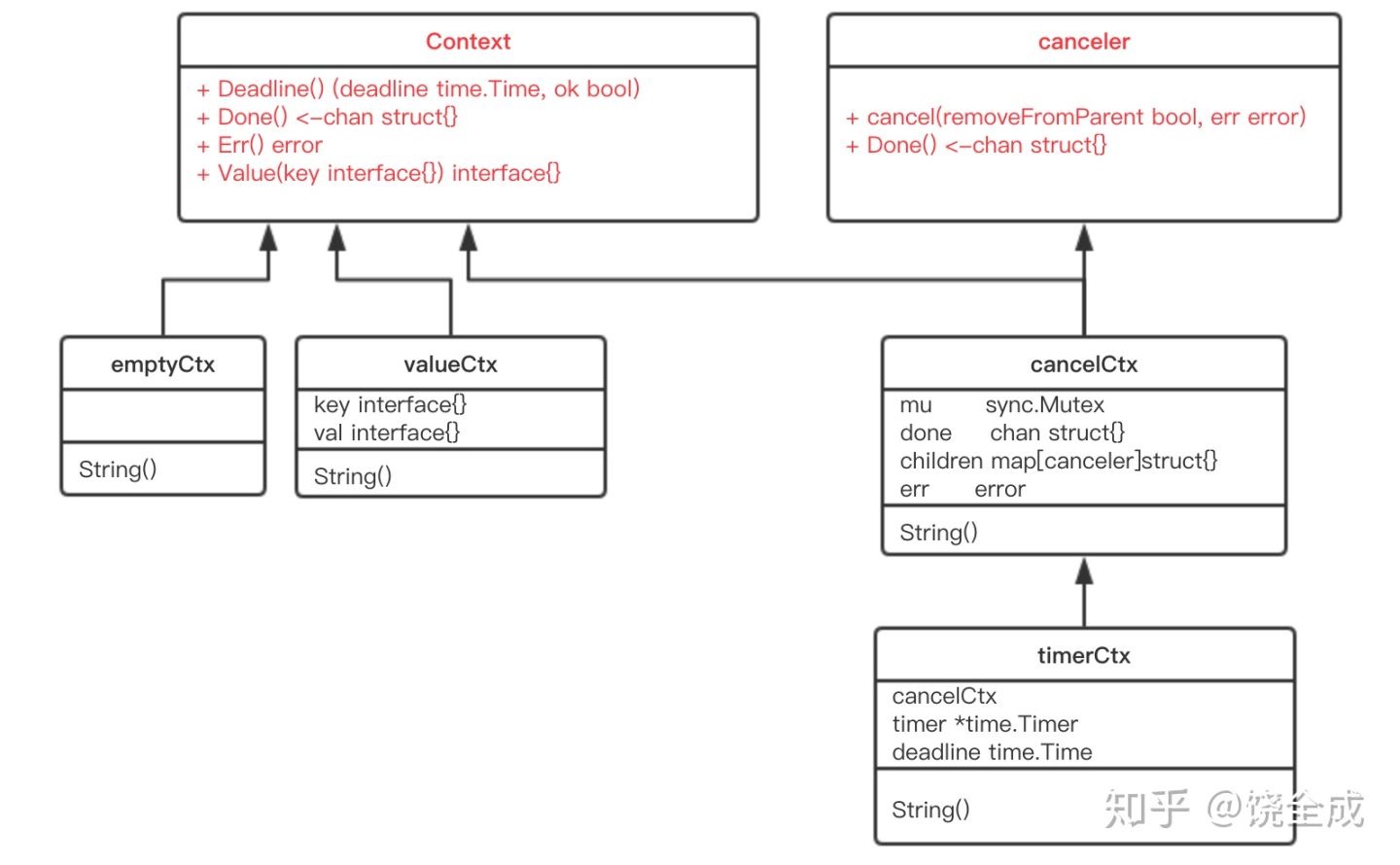
type Context interface {
Done() <-chan struct{} // return a will be be closed channel;
Err() error;
Deadline() (deadline time.Time, ok bool)
Value(key interface{}) interface{}
}
type canceler interface {
cancel(removeFromParent bool, err, cause error)
Done() <-chan struct{}
}
|

pass value
1
2
3
|
ctx := context.WithValue("123","123")
value := ctx.Value("123")
|
pass signal
1
2
|
ctx, cancel := context.WithCanel(ctx)
ctx, cacel : =context.WithTimeout(ctx)
|
pass value, cancel signal between G;
context: func cancelChann), func Value()
-
types?
- value: valueCtx
- signal: cancelCtx->timerCtx;
-
features?
- thread safe;
- cancel mutiple g at one time;
use case
- web server, pass request info: userid
1
2
3
4
5
|
context.withValue("userID", 123 )
func haneleRequest(ctx){
}
|
- cancel a set of goroutine, a long request g usually have a context to exit in early
1
2
3
4
5
6
7
8
9
|
// request
func httpRequest(ctx,url):
go dolong(chan,url)
select{
resp := <-chan:
return resp
<-ctx.done
return err
}
|
how it works
contxt value:
使用不可变值确保线程安全
1
2
3
4
5
6
7
8
9
10
11
12
13
14
15
16
|
type struct{
parent Contxt
key, value any
}
WithValue(ctx, key,value) Context:
newCtx = struct{parent:ctx, key:key,value:value }
return newCtx
func (c *valueCtx) Value(key interface{}) interface{} {
if c.key == key {
return c.val
}
return c.Context.Value(key)
}
|
cancel ctx: by close empty channel
1
2
3
4
5
6
7
8
9
10
11
12
13
14
15
16
17
|
ctx:
cancelChannel
[]childCtx
Done:
return ctx.cancelChanel
cancel:
close(ctx.channel)
for child range childCtx:
child.cancel
withCancel:
return func(){
cancel()
}
|
1
2
3
4
5
6
7
8
9
10
11
12
13
14
15
16
17
18
19
20
21
22
23
24
25
26
27
28
29
30
31
32
33
34
35
36
37
38
39
40
|
type cancelCtx struct {
Context
mu sync.Mutex // protects following fields
done atomic.Value // of chan struct{}, created lazily, closed by first cancel call
children map[canceler]struct{} // set to nil by the first cancel call
err error // set to non-nil by the first cancel call
cause error // set to non-nil by the first cancel call
}
func (c *cancelCtx) cancel(removeFromParent bool, err, cause error){
if err == nil {
panic("context: internal error: missing cancel error")
}
if cause == nil {
cause = err
}
c.mu.Lock()
if c.err != nil {
c.mu.Unlock()
return // already canceled
}
c.err = err
c.cause = cause
d, _ := c.done.Load().(chan struct{})
if d == nil {
c.done.Store(closedchan)
} else {
close(d)
}
for child := range c.children {
// NOTE: acquiring the child's lock while holding parent's lock.
child.cancel(false, err, cause)
}
c.children = nil
c.mu.Unlock()
if removeFromParent {
removeChild(c.Context, c)
}
}
|
exit loop;
-
in repeated job
for {
select {
case <- stopSignal // ctx.Done():
default:
// do other thing
}
}
-
in long job;
isCancle(){
select{
case ctx.Donec/<-chan: return true
case default:return false
}
}
step1: do sth
check isCancle();
step2: do sth
select
use case:
- cancel long job
1
2
3
4
|
select{
<-ctx.Done()
<- longJob
}
|
- 并发执行不同类型的任务
1
2
3
4
5
|
for i =0; i <= 2; i++:
select{
<- querySql
<- requestApi
}
|
- 同一个类型任务 错误、正确
1
2
3
4
5
|
for i =0; i <= 2; i++:
select{
<- querySqlChan
<- querySqlErrorChan
}
|
how
1
2
3
4
5
6
|
select:
if any channle read/write able == true
random select a channle to read/write
add current g to all channle's read/write queue, gopark until be ready:
select
|